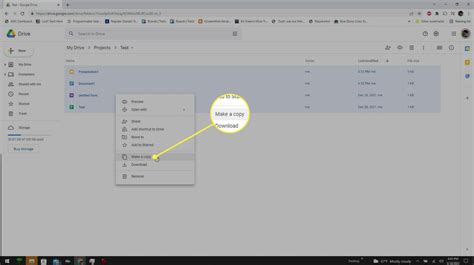
how to make a copy of a folder and its contents in google drive
how to make a copy of a folder and its contents in google drive. There are some references to how to make a copy of a folder and its contents in google drive in this article. If you are looking for how to make a copy of a folder and its contents in google drive you've came to the right place. We have posts about how to make a copy of a folder and its contents in google drive. You can check it out below.
Showing posts matching the search for how to make a copy of a folder and its contents in google driveBlog Archive
-
▼
2023
(50)
-
▼
May
(13)
- 2023 Mlb Opening Day Date
- What Is Damning Indictment
- Shooting On West End Nashville
- Mlb Opening Day Facts
- Shooting In Centennial Park Nashville
- Shooting Last Night Nashville Tn
- Shooting At A Funeral In Nashville
- What Is Investigation Under Crpc
- Mlb Opening Day Hashtags
- State Holiday Travel: Destinations To Visit During...
- What Is Indictment Of A Grand Jury
- Alvin Bragg Campaign Donations
- Mlb Opening Day Broadcast Schedule
-
▼
May
(13)
Total Pageviews
Search This Blog
Powered by Blogger.
